Next Topic

Previous Topic

Book Contents

System Policies in Policy Management

The choices made in the Systems Management Configuration setup wizard create a list of policies that are applied to the organization you selected. Let’s take a look at these policies.

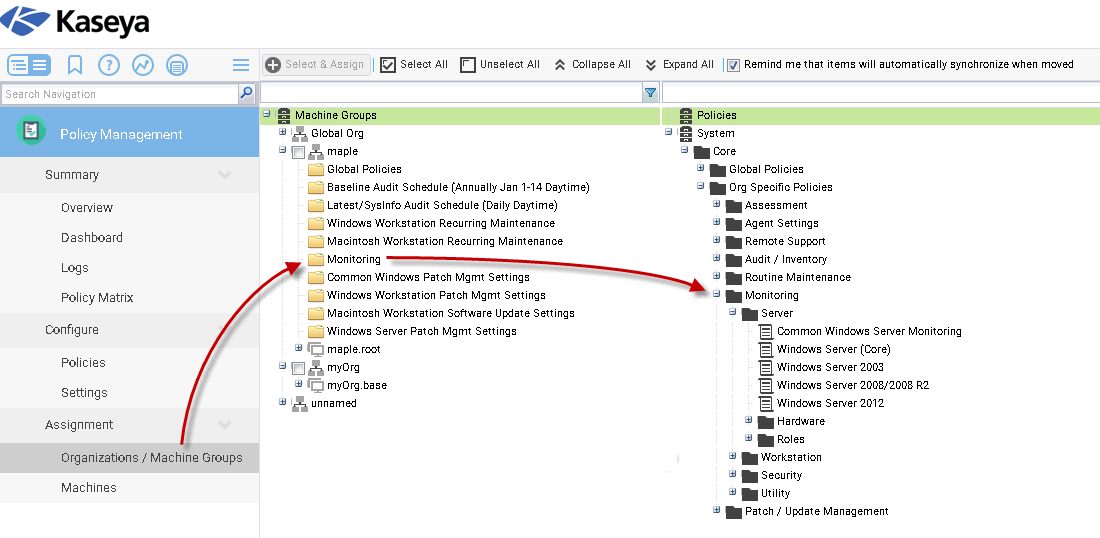
  1. Navigate to the Policy Management module.
  2. Select the Organizations / Machines Group page.
  3. For the same organization you selected when running the Systems Management Configuration setup wizard, expand the folder in the middle pane.
  4. Expand the Systems cabinet in the right hand pane.

    Word 40% / HTML 40%

Notice that any folder assigned to your organization has a corresponding folder in the right hand pane. That folder typically contains subfolders and sets of policies in each subfolder. Hover the cursor over any specific policy to see the description for this pre-defined policy. Each managed machine in the selected organization is now managed by this policy, along with all the other policies assigned to this organization.